Usage

Request Catalog

1. Order a Catalog Item in ServiceNow

Step 1 Screenshot

2. In the Request under the Requested Item, there will be a Catalog Task

Step 2 Screenshot

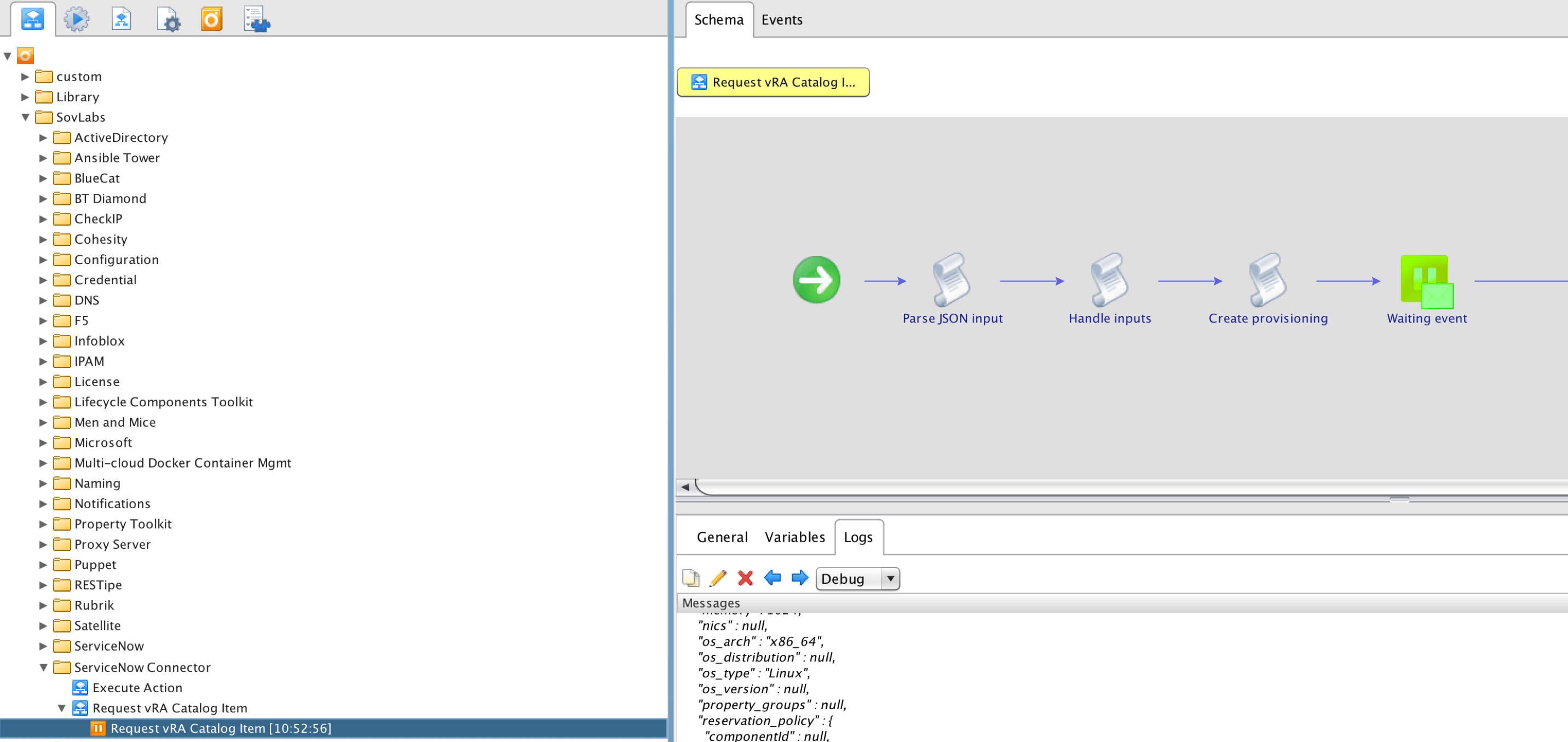
3. There will also be a workflow token in vRO in wait state as the request is run

Step 3 Screenshot

4. When the Request completes in vRA, the Stage field in the Requested Item in ServiceNow will change to Completed

Step 4 Screenshot

Perform Day 2

Currently, NO support for any Day-2 action that requires a form (scale-in, scale-out, reprovision, reconfigure, etc)

1. Go to Configuration > Deployments
2. Click on any CI created by the SovLabs ServiceNow CMDB module to perform Day2 actions on it
3. Click on vRA Day 2 Actions

Steps 1-3 Screenshot

4. You will be presented with a list of available vRA Actions that are currently requestable and are configured in ServiceNow (e.g. Shutdown VM will not be available if the VM is not Powered On).
5. Click on an action to go to the Order form.

Steps 3-5 Screenshot

6. Mouse over the to shows what is in the field

  • It is a ServiceNow presentation that it does not show it in the text box.
  • This request form is configurable by a ServiceNow admin.
  • The configured actions are all ServiceNow Catalog Items and can be configured as such, including Workflows.
Step 6 Screenshot